In passato ci siamo già occupati di smontare con evidenze scientifiche e normative alcune delle affermazioni del "vademecum" dei gruppi anti biogas e di alcuni esponenti del M5S.
L'ultimo compendio di argomentazioni anti biogas è stato pubblicato alcuni mesi fa nel sito dell'International Society of Doctors for Environment (Isde) con il titolo "Position paper: Osservazioni sui possibili effetti ambientali e sanitari degli impianti di digestione anaerobica per la produzione di biometano". Va precisato che, contrariamente a quanto suggerisca il suo nome, tale associazione non è un ente sopranazionale come l'Organizzazione Mondiale della Salute o le diverse agenzie europee competenti (dei medicinali, della salute sul lavoro, delle sostanze chimiche e dell'alimentazione). Quindi le opinioni degli autori del position paper non rappresentano né il parere della comunità scientifica né delle istituzioni. Nelle reti sociali, però, il link al documento viene postato in continuazione dagli attivisti no biogas come "prova scientifica" della ipotetica pericolosità degli impianti di digestione anaerobica (DA).
Noi giornalisti che ci occupiamo di divulgazione scientifica e fact checking abbiamo sempre a che fare con un fenomeno noto come Legge di Brandolini: "La quantità di energia necessaria per confutare una fandonia è di un ordine di grandezza superiore a quella necessaria per produrla". La facile diffusione di fake news nel web trova la sua origine proprio nel fatto che non costa niente mettere in giro una voce, senza apportare alcuna prova. I pregiudizi cognitivi, uniti alla mancanza di senso critico della maggior parte della popolazione, fanno il resto.
Nel caso che analizzeremo in questo articolo, e in quelli successivi, la situazione è un po' più complessa: i no biogas mettono acriticamente in giro un documento redatto da ricercatori e professionisti di indiscutibile prestigio nel loro campo di attività professionale, che però è la medicina. Quindi gli attivisti no biogas danno per scontato che il contenuto del documento sia una verità scientifica inconfutabile, perché redatta da professionisti afferenti ad una associazione dal nome che odora di autorevolezza. Tale atteggiamento è il più antiscientifico che si possa immaginare. Esso equivale al cosiddetto "Ipse dixit" (egli disse) o principio di autorità, metodo di giustificazione delle proprie affermazioni basandosi sull'autorità di una persona, piuttosto che sulla prova razionale o empirica. Il "dixit" veniva utilizzato in ambito teologico durante il Medioevo per sostenere la validità di una credenza religiosa o di una interpretazione di essa sulla base di ciò che è affermato da figure autorevoli (i "dottori della Chiesa"). Oggi viene utilizzato dai politici per dare autorevolezza a qualche posizione ideologica.
Leggi anche Quale futuro per le bioenergie nella prossima legislatura?
Vi invitiamo dunque ad analizzare criticamente il documento in questione, iniziando dal titolo. Gli autori del position paper dichiarano di aver rilevato "possibili effetti ambientali e sanitari degli impianti di digestione anaerobica" e nello specifico in quelli "per la produzione di biometano". Curiosamente, il titolo non dice esplicitamente "effetti negativi", bensì "possibili effetti" (quindi potrebbero essere anche positivi?) ed inoltre il termine "possibili" non vuol dire "probabili". Se gli autori hanno la certezza che ci siano effetti di alcun tipo imputabili agli impianti di biogas, allora perché hanno scelto il termine "possibili" anziché "probabili"? Oppure, come sarebbe più consono ad una pubblicazione che pretende di essere un paper scientifico, perché non hanno elencato "effetti effettivamente accertati", corredati dall'analisi statistica corrispondente? E se invece non hanno la certezza che ci sia affatto alcun effetto, allora a che pro definire il loro documento come un position paper? Tratta di una presa di posizione su delle mere ipotesi non accertate? Inoltre, il titolo sembrerebbe escludere dallo scopo del documento gli impianti di digestione anaerobica per produzione di energia elettrica. Perché gli impianti di digestione avrebbero effetti sulla salute e l'ambiente solo se sono dedicati alla produzione di biometano e non nel caso di generare energia elettrica?
Leggiamo nell'introduzione: "… la frazione organica delle biomasse in ingresso agli impianti di DA dovrebbe essere gestita secondo la gerarchia di priorità individuata dalla UE (Direttiva 2008/98/CE) privilegiando la riduzione della produzione (prevenzione, autocompostaggio) e il riciclaggio/recupero di materia. Quest'ultimo è identificabile unicamente con il compostaggio aerobico tradizionale, mentre la digestione anaerobica (DA), che è principalmente finalizzata al recupero di energia, è da considerare scelta di secondo livello".
Tale dichiarazione è autoreferenziata, in quanto rimanda a un paper di uno degli autori del documento. Cioè, "è così perché l'ho detto io". Tale posizione riflette la solita ideologia di alcuni gruppi politici, secondo la quale "il compostaggio è buono e la DA è cattiva". Da precisare che la DA non è finalizzata solo al recupero di energia; quella è una caratteristica degli impianti di incenerimento. La DA consente di recuperare nutrienti dal digestato liquido ed ammendante dal digestato solido e inoltre consente di produrre due vettori energetici pregiati a scelta: elettricità (100% programmabile, a differenza del solare e l'eolico tanto cari agli ecologisti, che però sono fonti intermittenti) o biometano (alta densità energetica, di gran lunga maggiore di quella che può fornire una batteria elettrica o il suo equivalente ad idrogeno, e tempo di stoccaggio indefinito). Il compostaggio, invece, consente solo il recupero di ammendante e la sua produzione negli impianti di trattamento consuma energia pregiata (elettricità, carburanti) e produce solo un po' di calore residuo inutilizzabile. Nella Tassonomia Europea la DA è una delle tecnologie riconosciute come sostenibili, esattamente come il compostaggio. Questo perché entrambe consentono di raggiungere la stessa finalità: stabilizzare le matrici organiche residue per promuovere il loro recupero. C'è inoltre da fare una netta distinzione legale fra gli impianti agricoli alimentati a sottoprodotti e quelli civili alimentati a rifiuti, aspetto che gli autori del paper sorvolano. Si deve inoltre segnalare che nella maggioranza degli impianti di DA di rifiuti, la frazione solida del digestato viene sottoposta a compostaggio.
Qualche riga dopo gli autori affermano: "Un altro aspetto che va tenuto in considerazione è il basso rendimento energetico della produzione di biometano. L'indice Eroi (Energy Return On Investment), cioè l'energia prodotta meno l'energia consumata lungo tutto il ciclo di vita, per il biometano a filiera corta (conferimento delle matrici entro 15 chilometri) raggiunge secondo diverse stime un valore < 5 [2,3] e il passaggio da biogas a biometano comporta ulteriore consumo di energia, con una riduzione fino al 15% del rendimento energetico [2]. Tale rendimento è significativamente inferiore, ad esempio, rispetto a quello di eolico o fotovoltaico (≥ 10) [4]".
La prima affermazione è contraddittoria con il paragrafo analizzato precedentemente: se il parametro per scegliere il miglior sistema per processare le biomasse residue è l'Eroi, allora per quale motivo il compostaggio, che consuma energia e quindi ha un Eroi negativo, sarebbe il migliore? Inoltre: perché un Eroi < 5 sarebbe inaccettabile? Un guadagno pari al 500% è il sogno di ogni investitore. Va precisato inoltre che l'Eroi dovrebbe essere calcolato in base alle equivalenze termodinamiche perché calore a bassa temperatura, energia elettrica ed energia chimica (nei combustibili fossili e nel biogas o biometano) non sono comparabili. Nella letteratura scientifica la maggior parte delle pubblicazioni in cui l'Eroi è stato adottato come parametro di valutazione contiene tale errore concettuale. Il position paper dell'Isde cita due pubblicazioni come "prova" della sua affermazione: [2] Murphy DJ, Raugei M, Carbajales-Dale M, Rubio Estrada B. Energy Return on Investment of Major Energy Carriers: Review and Harmonization. Sustainability. 2022;14:7098 e [3] Wang C, Zhang L, Chang Y, Pang M. Energy return on investment (EROI) of biomass conversion systems in China: Meta-analysis focused on system boundary unification. Renewable and Sustainable Energy Reviews. 2021;137:110652.
Entrambe si riferiscono al calcolo dell'Eroi in impianti di biogas per produzione di energia elettrica, questo è contraddittorio con lo scopo del position paper dichiarato nel titolo, cioè gli impianti di biometano.
Sorvolando le contraddizioni semantiche, vediamo quanto attendibili sono tali pubblicazioni. Iniziamo dal secondo che è il più facile da confutare: si tratta di una meta analisi bibliografica, questo vuol dire che gli autori hanno preso i risultati di un certo numero di pubblicazioni, hanno assunto che fossero tutti giusti, ed hanno estrapolato un risultato medio, tra l'altro applicabile al caso della gestione dei rifiuti in Cina. Chiunque capisce che tale approccio ha due vizi di logica: assumere che tutti i paper contengano informazione corrette e generalizzare dati da mezzo mondo al caso particolare della Cina. Ulteriore errore di logica: generalizzare la conclusione del suddetto studio cinese alla realtà italiana.
Il primo paper, invece, è basato sulla definizione classica di Eroi:

Il vizio di logica nel calcolo diretto dell'Eroi sta nel fatto che le diverse forme di energia non sono equivalenti (Secondo principio della termodinamica), quindi la sommatoria nel denominatore non ha alcun senso fisico. Lo spieghiamo con una analogia finanziaria: immaginiamo una ditta che investe in rupie, yen e franchi svizzeri e ottiene ricavi in euro. Per valutare correttamente la redditività, è sbagliatissimo sommare gli investimenti nelle diverse valute. Il modo corretto è convertire tutti flussi di cassa in un'unica valuta di riferimento. Un sistema di digestione anaerobica è qualcosa come un'ipotetica ditta che investe 1 rupia e ne ricava 0,5 euro. Con il criterio degli autori del position paper, investire una rupia per ricavare 50 centesimi di euro sarebbe un pessimo affare, perché il quoziente guadagno:investimento è minore di 1. Facendo bene i conti, bisogna considerare che 1 rupia vale circa 0,01 euro (cambio ufficiale al 23 maggio 2025), quindi il guadagno è in realtà di cinque volte.
Nello studio di Murphy et al. gli autori hanno fatto ricorso alle meta analisi per tentare di riferire i flussi energetici ad un equivalente elettrico. Il problema di fondo di basarsi su dati da una meta analisi è che i fattori di equivalenza fra l'energia elettrica in uscita (che si vuole adottare come riferimento) e l'energia investita per produrla (calore a bassa temperatura per il digestore, gasolio per la raccolta e trasporto delle biomasse, energia per l'agitazione, le pompe ed i trituratori, fertilizzanti chimici) non sono univoci, ma dipendono dalle diverse fonti in diversi Paesi. Il secondo errore metodologico del suddetto studio sta nell'includere l'energia necessaria per riscaldare e agitare il digestore fra gli input. In realtà, tale energia non è un "investimento", bensì un costo interno, perché il calore e l'elettricità per l'autoconsumo dell'impianto sono autoprodotti.
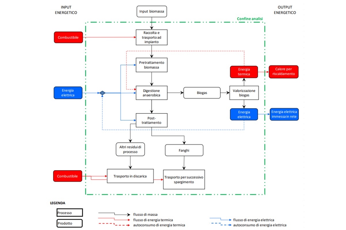
La Foto 1, tratta da uno studio della Provincia Autonoma di Bolzano illustra chiaramente quali sono i flussi energetici in entrata, in uscita e interni all'impianto di biogas.

Foto 1: flussi di energia in un impianto di biogas per produzione di energia elettrica
(Fonte foto: Mario A. Rosato - AgroNotizie®)
Nello studio altoatesino non è stato calcolato l'Eroi bensì l'"utile energetico netto", definito come la differenza fra l'energia investita e quella ricavata. Giustamente, i flussi energetici (gasolio ed energia elettrica in entrata, elettricità e calore potenzialmente utilizzabile in uscita) sono stati ricondotti all'unità nota come Tonnellata Equivalente di Petrolio (TEP), in base ai coefficienti di equivalenza definiti dall'Autorità per l'Energia Elettrica e il Gas (Aeeg) per il calcolo dei titoli di efficienza energetica.
L'esempio presentato nello studio in questione è quello dell'impianto alimentato a Forsu sito a Lana (Bz). L'impianto produce 243 TEP/anno (come energia elettrica) e consuma 82,1 TEP/anno (come gasolio per la raccolta della Forsu e trasporto del digestato, e un po' di energia elettrica acquistata dalla rete). L'Eroi risultante è dunque 2,96, ovvero il 296%. Va sottolineato che l'impianto di Lana (come molti altri in Italia) è sottosfruttato perché non c'è recupero di calore. Se il calore venisse recuperato, per esempio per il teleriscaldamento, l'Eroi massimo possibile sarebbe:

Per quanto riguarda la comparazione con l'Eroi del fotovoltaico, che sarebbe maggiore di 10, la fonte bibliografica citata è una sola, uno studio condotto in Australia, per cui odora di cherry picking (gli autori avrebbero scelto il riferimento che conferma le loro idee). Volendo fare lo stesso, si potrebbe argomentare che un altro studio (tra l'altro specifico per la realtà degli impianti in Europa) indica che l'Eroi di questi è compreso fra 1,64 e 5. Il fatto è che l'Analisi del Ciclo di Vita (Lca) non produce risultati univoci: questi dipendono da quali sono le condizioni al contorno. Se consideriamo solo l'energia necessaria per produrre un pannello fotovoltaico e supponiamo che lo stesso venga installato in Australia con l'orientamento ideale e semplicemente portato in discarica a fine vita, otterremo certamente un Eroi più alto rispetto a considerare lo stesso pannello installato nel Nord Italia, o peggio ancora in Germania, integrato su un tetto che non ha la pendenza e l'orientamento ideale, più il costo energetico di riciclarlo dopo vent'anni secondo le normative europee. Il fatto che una certa informazione venga pubblicata in un giornale scientifico non significa che tale informazione sia vera, o applicabile universalmente.
L'introduzione del position paper dell'Isde conclude: "Gli obiettivi di sostenibilità regionali, nazionali e internazionali, soprattutto in ambito di emissioni climalteranti, richiedono un deciso cambio di passo verso l'utilizzo di fonti rinnovabili (ad esempio eolico, solare) che non prevedano combustioni. Questo aspetto non può essere garantito da un impianto di DA (per aspetti di seguito chiariti) né dal biometano da esso prodotto, che sarà comunque destinato alla combustione".
L'isteria anti combustione è stata il cavallino di battaglia dell'amministrazione von der Leyen sin dal primo mandato. Tale posizione è puramente ideologica e perfino contraddittoria: il Green Deal si propone, fra altre cose, di incentivare la produzione di idrogeno, che però si può sfruttare solo mediante combustione. La combustione del biogas in un cogeneratore, o quella del biometano in un apparecchio domestico o in un'autovettura adatta, produce CO2 che dal punto di vista del cambiamento climatico è da considerarsi neutra, in quanto non altera il bilancio di carbonio atmosferico. Senza considerare che ogni m3 di biometano prodotto consente di risparmiare fra 0,68 e 0,76 m3 di gas naturale.
Infine, precisiamo che il biometano immesso in rete non necessariamente è destinato alla combustione; esso può servire come materia prima per la produzione di ammoniaca, urea o altri composti chimici.
Fin qui la disamina dell'introduzione. Lunga cinque pagine, frutto di otto ore di verifiche, in completa ottemperanza alla Legge di Brandolini… Mentre questi sono i link per leggere la Seconda parte e la Terza parte.































